Home

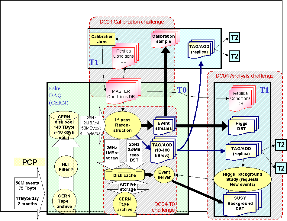
This shows the complexity of the Data Challenge 2004 (DC04) for CMS.

Next >>